• KultureGeek
  • Comparateur de prix
       
iPhoneAddict
 iAddictv5Notre Application iPhone/iPad
  • Accueil Apps
  • Actualité Apple
  • Keynote Apple
  • Firmwares & iTunes
  • Contactez-nous
Accueil » Liste des Apps » Apps Mac » developpeurs » OhAPI
1.1.1 macOS €5,99€ CoxOne 0 0 OhAPI is a native macOS app for developers and API architects who work with OpenAPI specifications. It makes complex definitions easier to understand through an interactive tree visualization, a powerful code viewer, and a dedicated operations...
OhAPI

OhAPI

macOS / developpeurs

5,99€
Acheter sur l'App Store

OhAPI is a native macOS app for developers and API architects who work with OpenAPI specifications. It makes complex definitions easier to understand through an interactive tree visualization, a powerful code viewer, and a dedicated operations browser.

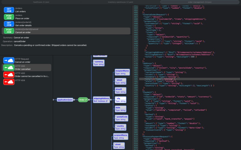
Interactive Tree Visualization

Turn your specification into a clear, structured graph: schemas, properties, parameters, references, and compositions (allOf, anyOf, oneOf) become visual nodes with color cues.
•Expand/collapse sections to stay focused
•Select a node to automatically highlight the corresponding source
•Jump through $ref references instantly
•Smooth animations for easier reading

JSON/YAML Viewer with Syntax Highlighting

Read the raw spec with a view optimized for clarity:
•JSON and YAML syntax highlighting
•Line numbers
•Two-way sync between “tree ↔ source” (auto-scroll to the relevant line)

Operations Browser

Browse your API by endpoints and HTTP methods:
•Operations list (GET, POST, PUT, DELETE, etc.)
•Details (summary, operationId, description)
•Requests and responses grouped by HTTP status (2xx, 4xx/5xx, default)

Reference Resolution with Cycle Detection

OhAPI resolves references across the spec (OpenAPI 3.x and Swagger 2.0) and safely handles circular references to avoid infinite recursion.

Native macOS, Document-Based Workflow

OhAPI behaves like a true macOS app:
•Open via File > Open, drag & drop, or Finder double-click
•Multiple documents in separate windows
•Recent files support
•Built-in examples to get started quickly

Formats & Compatibility
•File formats: .json, .yaml, .yml
•Versions: Swagger 2.0, OpenAPI 3.0.x, OpenAPI 3.1.x
•Light/Dark Mode and customizable node colors

Built with Swift and AppKit, OhAPI is designed to be fast, stable, and deeply integrated into macOS.

En voir plus...

Quoi de neuf dans la dernière version ?

- Fixed a performance issue where syntax highlighting would freeze the app when opening large OpenAPI files. Large documents now load smoothly.
- Fixed syntax highlighting for unquoted values (true, false, null, numbers) not being colored when appearing before closing brackets.

  • Screenshot #1 pour OhAPI
  • Screenshot #2 pour OhAPI
  • Screenshot #3 pour OhAPI

D'autres applications du développeur

XML Edita
XML Edita
/ macOS

Note

(0 note)

Détails sur l'application

Version
1.1.1
Taille
2.9 Mo
Version minimum de macOS
12.0
Dernière mise à jour
10/04/2026
Publié par
CoxOne

Newsletter App Store

Recevez chaque jour les meilleures promos

Actualité Apple

Image Apple TV : la série The Studio bat un record à la cérémonie des BAFTA Television Awards
Apple TV : la série The Studio bat un record à la cérémonie des BAFTA Television Awards
Image Apple rachète Patchflyer, spécialiste dans l’étalonnage des couleurs
Apple rachète Patchflyer, spécialiste dans l’étalonnage des couleurs
Image Le prochain modèle de casque Apple Vision Pro n’arriverait pas avant deux ans
Le prochain modèle de casque Apple Vision Pro n’arriverait pas avant deux ans
Image Le Mac est le meilleur choix pour les étudiants, selon la nouvelle pub d’Apple
Le Mac est le meilleur choix pour les étudiants, selon la nouvelle pub d’Apple
Partenaires : Actualité iPhone - Culture Geek
©2009-2026 i2CMedia | A propos |